| CATEGORII DOCUMENTE |
Financiar
Lista documente si mod de salvare
Cuprins:
a. Check constraint-ul CK_PartInvoicePayment
b. Trigger-ul trgUpdatePayedAmount
c. Trigger-ul trgInvoice_RestAmount
d. Campurile PaymentId si PaymentSiteId din PartInvoicePayment
e. Campul BankStatementDate din PartInvoicePayment
2.1. Documente de plata/incasare directa (nu inchideri de avans)
a. Plati - altele decat platile retur
2.2. Documente inchidere avansuri
2.3. Proces verbal de compensare facturi
2.7. Dispozitii de plata/incasare diverse
2.9. Dispozitie de plata avans spre decontare
2.10. Deconturi angajati. Dispozitie de plata/incasare diverse
b) Dispozitia de plata & incasare diferenta decont avans (4015, 4016)
2.11. Reevaluare facturi furnizori si clienti
2.12. Reevaluare avansuri furnizori si clienti
2.13. Reevaluare contract leasing
2.14. Borderou depunere la banca CEC-uri si Bilete la ordin
2.15. Realocare incasari/plati din luni inchise
2.16. Declaratie pentru Administratia Fondului de Mediu
2.17. Borderou incasare carti de credit
2.19. Chitanta furnizor decont
2.20. Chitanta simpla incasari
2.21. Bon fiscal benzina. Bon fiscal diverse
2.23. Ordin de schimb valutar. Nota de transfer bancar
2.29. Tranzitie stari CEC si BO
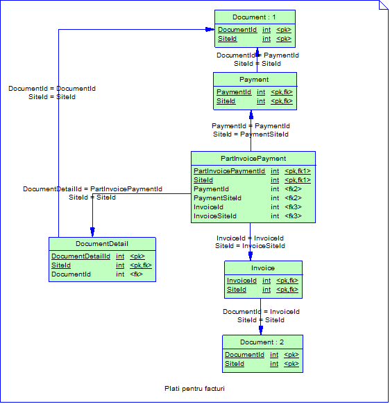
Are la baza functia [dbo].[CheckPayedInvoice].
Verifica daca suma alocata pe o factura depaseste valoarea facturii. Aceasta inseamna ca Sum(PartInvoicePayment.PartPaymentValue) <= Invoice.TotalPayment.
Sunt unele tipuri de facturi care sunt excluse de la aceasta verificare. Aceste tipuri pot fi vazute in corpul functiei.
Pe Invoice exista o serie de campuri precalculate cu scopul de a optimiza viteza rapoartelor de facturi neincasate si neplatite. Aceste campuri sunt: TotalPayedAmount (valoarea totala platita pentru o factura in valuta facturii), TotalBasePayedAmount (valoarea platita in valuta legala pentru o factura), RestAmount (restul de plata pentru o factura in valuta facturii). Toate aceste campuri sunt intretinute prin trigger-ul trgUpdatePayedAmount de pe tabela PartInvoicePayment. Sunt considerate plati efective, platile confirmate pe extras sau platile care nu trebuie confirmate pe extras - adica platile care au in BankStatementDate din PartInvoicePayment o valoare (nu e null).
Seteaza valoarea initiala in campul redundant RestAmount = TotalPayment.
Aceste campuri sunt foarte importante pentru calculul valorilor platite sau incasate pe facturi. Aceasta se intampla datorita comportamentului diferit in cazul inchiderilor de avans, notelor de reglare avansuri si realocarilor de facturi pe de o parte, si celelalte plati pe de alta parte. Astfel pentru primul caz PaymentId si PaymentSiteId refera avansul (plata sursa) si nu header-ul documentului, iar in cazul al doilea refera headerul documentului.
Deci pentru platile obisnuite relatia este:

Pentru inchiderile de avans, notele de reglare avansuri si realocarile de facturi relatia este:

Acest
In tabela BankStatementDocTypes sunt tipurile de documente care trebuie confirmate pe extras pentru a afecta soldul facturilor.
Pentru tipurile de documente care nu sunt in BankStatementDocTypes, in BankStatementDate din PartInvoicePayment se va pune data platii. Pentru tipurile de documente din BankStatementDocTypes campul BankStatementDate va fi completat doar la confirmarea platii pe extras si va contine data confirmarii pe extras.
Acest camp are o importanta deosebita in cadrul trigger-ului trgInvoice_RestAmount pentru ca in campurile de valori platite pe facturi se tine doar valoarea confirmata pe extras.
** ** ** ** ** ** ** ** ** ** ** ** ******
Documente din categorie:
|
DocumentTypeId |
DocumentCode |
DocumentName |
FormClass |
|
CNF |
Chitanta numerar furnizor |
TFFSupplierPayment |
|
|
CNC |
Chitanta numerar clienti |
TFFSalesPayment |
|
|
OPF |
Ordin de plata catre furnizor |
TFFSupplierPayment |
|
|
OPC |
Ordin de plata de la clienti |
TFFSalesPayment |
|
|
CECF |
Cec catre furnizor |
TFFSupplierPayment |
|
|
CECC |
Cec de la clienti |
TFFSalesPayment |
|
|
BORDF |
Bilet la ordin - furnizori |
TFFSupplierPayment |
|
|
BORDC |
Bilet la ordin - clienti |
TFFSalesPayment |
|
|
CRDC |
Carte de credit clienti |
TFFSalesPayment |
Documentele se salveaza dupa cum
Header
|
Nume tabela |
Observatii |
|
Document |
Informatii generale despre document: numar, data, utilizator |
|
Payment |
Extinde Document. Detaliile platii: partener, scadenta . dupa cum urmeaza PartnerId partenerul platii CurrencyId valuta platii PaymentType: 0-avans (plati in avans care nu pot avea pe detaliu decat facturi proforme); 1-normal (plati normale care pot avea pe detaliu facturi proforme si facturi obisnuite care pot acoperi sau nu intreaga valoare a platii; suma facturilor allocate pe o plata nu pot depasi valoarea platii); 2-altele (folosite de unii clienti pentru plati mai speciale) PaymentValue valoarea platii PaymentDate: pentru toate documentele enumerate cu exceptia 4003, 4008, 4012, 4013 are aceeasi valoare cu Document.DocumentDate; pentru exceptii valoarea este data scadenta a cec-ului sau a biletului la ordin ExchangeRate - cursul platii, cu implicatii in calculul diferentelor de curs LastAdjustmentId, LastAdjustmentSiteId - legatura cu ultima reevaluare care a afectat o plata in avans - vezi documentele de reevaluare |
|
BankPayment |
Extinde Payment. Doar 4002, 4007, 4012, 4013, 4003, 4008, 4025. Salveaza banca si contul propriu, banca si contul girantului (pentru 4012, 4013). ForeignAmount - Valoare in alta valuta decat valuta CEC sau BO ForeignCurrencyId - Valuta de referinta pentru valoarea de mai sus BankStateId - Valori din SysDictionaryItem cu SysDictionaryId = -900 |
|
CashPayment |
Extinde Payment. Doar 4001, 4006. Salveaza casa |
Details
|
Nume tabela |
Observatii |
|
DocumentDetail |
Informatii generale |
|
PartInvoicePayment |
Extinde DocumentDetail. Contine valoare platii dupa cum urmeaza: PartPaymentValue valoarea platita in valuta facturii EquivalentCurrencyCoefValue valoarea platita in valuta platii; intotdeauna pozitiv - se aplica daca e nevoie formula in configurarea tranzactiilor CurrencyCoef - nu mai are semnificatie decat in cazul platilor retur unde are valoarea -1 (in rest are valoarea 1) PaymentId, PaymentSiteId referinta catre Payment din header (atentie la aceste campuri in cazul documentelor de inchidere de avans (4018, 4019)) InvoiceId, InvoiceSiteId referinta catre Invoice - factura platita BankStatementDate - data confirmarii platii pe extras pentru documentele care se confirma pe extras si data platii pentru restul tipurilor de documente. |
View-ul in modul lista: vwPaymentListLite
Platile retur necesita o discutie deosebita.
Aceste plati pot fi de trei tipuri:
generate din avansuri - Ele se salveaza in BusinessTransaction cu Returned = 1.
generate din facturi incasate anterior (care storneaza si plata de pe facturi) (Returned = 0)
generate din facturi storno (care achita si valoarea facturilor storno) (Returned = 0)
In cazul platilor retur care au la baza facturi salvarea se face ca si mai sus.
In cazul platilor retur care au la baza avansuri se salveaza in ReturnedPayment si valoarea returnata pe fiecare plata sursa a platii retur.
** ** ** ** ** ** ** ** ** ** ** ** ******
Documente din categorie:
|
DocumentTypeId |
DocumentCode |
DocumentName |
FormClass |
|
IAC |
Inchidere avansuri clienti |
TFFCloseAdvance |
|
|
IAF |
Inchidere avansuri furnizori |
TFFCloseAdvance |
Documentele se salveaza dupa cum
Header
|
Nume tabela |
Observatii |
|
Document |
Informatii generale despre document: numar, data, utilizator |
|
Payment |
Extinde Document. Detaliile platii: partener, scadenta . dupa cum urmeaza PartnerId partenerul platii - de obicei unul dintre partenerii de pe avans sau facturi CurrencyId valuta inchiderii de avans PaymentType: NULL PaymentValue valoarea inchiderii PaymentDate: DocumentDate ExchangeRate - cursul inchiderii - fara efecte contabile |
|
PaymentCloseAdvance |
Extinde Payment. AdvancePartnerId - partenerul avansului InvoicePartnerId - partenerul facturii AdvanceCurrencyId - moneda avansului InvoiceCurrencyId - moneda facturii IsAutoCreated - inchidere de avans generata automat |
Details
|
Nume tabela |
Observatii |
|
DocumentDetail |
Informatii generale |
|
PartInvoicePayment |
Extinde DocumentDetail. Contine valoare inchiderii (tab-ul 2 din ecranul de inchideri de avansuri) dupa cum urmeaza: PartPaymentValue valoarea platita in valuta facturii EquivalentCurrencyCoefValue valoarea platita in valuta platii CurrencyCoef - nu mai are semnificatie decat in cazul platilor retur unde are valoarea -1 (in rest are valoarea 1) PaymentId, PaymentSiteId referinta catre Payment din header-ul avansului si nu al platii curente (atentie la aceste campuri in cazul documentelor de la 1) InvoiceId, InvoiceSiteId referinta catre Invoice - factura platita |
|
DocumentDetail |
Informatii generale |
|
CloseAdvancePayment |
Extinde DocumentDetail. Detalii despre facturile si avansurile participante la inchidere (tab-ul 1 din inchiderea de avans) RefDocumentId, RefDocumentSiteId referinta catre Document asociat facturii sau avansului RefValue - valoarea cu care participa la inchiderea de avans EquivalentRefValueCurrencyCoef - valoarea in moneda de baza cu care participa la inchiderea de avans CloseAdvanceId referinta catre inchiderea de avans |
** ** ** ** ** ** ** ** ** ** ** ** ******
Documente din categorie:
|
DocumentTypeId |
DocumentCode |
DocumentName |
FormClass |
|
PVCF |
Proces verbal de compensare facturi |
TFFInvoiceClearing |
Documentele se salveaza dupa cum
Header
|
Nume tabela |
Observatii |
|
Document |
Informatii generale despre document: numar, data, utilizator |
|
Payment |
Extinde Document. Detaliile platii: partener, scadenta . dupa cum urmeaza PartnerId - societatea proprie CurrencyId valuta procesului verbal de compensare PaymentType: NULL PaymentValue valoarea procesului verbal de compensare PaymentDate: DocumentDate ExchangeRate - cursul zilei |
|
PaymentInvoiceClearing |
Extinde Payment PaymentId, ClientId - Partener factura de vanzare SupplierId - Partener factura de achizitie |
Details
|
Nume tabela |
Observatii |
|
DocumentDetail |
Informatii generale |
|
PartInvoicePayment |
Extinde DocumentDetail. Contine valoare inchiderii (tab-ul 2 din ecranul de inchideri de avansuri) dupa cum urmeaza: PartPaymentValue valoarea platita in valuta facturii EquivalentCurrencyCoefValue valoarea platita in valuta platii CurrencyCoef -valoarea 1 PaymentId, PaymentSiteId referinta catre Payment din header-ul procesului verbal de compensare InvoiceId, InvoiceSiteId referinta catre Invoice - factura platita Facturi de achizitie: 1005, 1007, 1010, 1012, 1029, 24001 Facturi de vanzare: 3001, 3012, 3013, 3014, 3017 |
|
DocumentDetail |
Informatii generale |
|
InvoiceClearing |
Extinde DocumentDetail. Contine modul in care se sting facturile de vanzare cu cele de achizitie: PaymentId, SiteId referinta catre headerul platii PurchasingInvoiceId, PurchasingSiteId referinta catre factura de achizitie SalesInvoiceId, SalesSiteId referinta catre factura de vanzare ClearingValue valoare stinsa |
** ** ** ** ** ** ** ** ** ** ** ** ******
Documente din categorie:
|
DocumentTypeId |
DocumentCode |
DocumentName |
FormClass |
|
SPCN |
Nota de reglare facturi furnizori |
TFFInvoiceCreditNote |
|
|
SCCN |
Nota de reglare facturi clienti |
TFFInvoiceCreditNote |
Documentele se salveaza dupa cum
Header
|
Nume tabela |
Observatii |
|
Document |
Informatii generale despre document: numar, data, utilizator |
|
Payment |
Extinde Document. Detaliile platii: partener, scadenta . dupa cum urmeaza PartnerId partenerul platii CurrencyId valuta platii PaymentType: NULL PaymentValue valoarea platii PaymentDate: are aceeasi valoare cu Document.DocumentDate ExchangeRate - cursul platii, cu implicatii in calculul diferentelor de curs |
Details
|
Nume tabela |
Observatii |
|
DocumentDetail |
Informatii generale |
|
PartInvoicePayment |
Extinde DocumentDetail. Contine valoare platii dupa cum urmeaza: PartPaymentValue valoarea platita in valuta facturii EquivalentCurrencyCoefValue valoarea platita in valuta platii; intotdeauna pozitiv - se aplica daca e nevoie formula in configurarea tranzactiilor CurrencyCoef - nu mai are semnificatie decat in cazul platilor retur unde are valoarea -1 (in rest are valoarea 1) PaymentId, PaymentSiteId referinta catre Payment din header (atentie la aceste camputi in cazul documentelor de inchidere de avans (4018, 4019)) InvoiceId, InvoiceSiteId referinta catre Invoice - factura platita |
** ** ** ** ** ** ** ** ** ** ** ** ******
Documente din categorie:
|
DocumentTypeId |
DocumentCode |
DocumentName |
FormClass |
|
SPCN |
Nota de reglare avansuri furnizori |
TFFAdvanceCreditNote |
|
|
SCCN |
Nota de reglare avansuri clienti |
TFFAdvanceCreditNote |
Aceste documente functioneaza ca niste facturi care inchid mai multe avansuri. Aceste tipuri de documente fac exceptie de la validarea CK_PartInvoicePayment.
Documentele se salveaza dupa cum
Header
|
Nume tabela |
Observatii |
|
Document |
Informatii generale despre document: numar, data, utilizator |
|
Payment |
Extinde Document. Detaliile platii: partener, scadenta . dupa cum urmeaza PartnerId partenerul notei de reglare CurrencyId valuta notei de reglare PaymentType: NULL PaymentValue valoarea notei de reglare PaymentDate: are aceeasi valoare cu Document.DocumentDate ExchangeRate - cursul platii, cu implicatii in calculul diferentelor de curs |
|
Invoice |
Extinde Document InvoiceId, SiteId - PK si FK catre Document InvoiceAmount - valoarea notei de reglare |
Details
|
Nume tabela |
Observatii |
|
DocumentDetail |
Informatii generale |
|
CloseAdvancePayment |
Extinde DocumentDetail. Detalii despre facturile si avansurile participante la inchidere (tab-ul 1 din inchiderea de avans) RefDocumentId, RefDocumentSiteId referinta catre Document asociat facturii sau avansului RefValue - valoarea cu care participa la inchiderea de avans EquivalentRefValueCurrencyCoef - valoarea in moneda de baza cu care participa la inchiderea de avans CloseAdvanceId referinta catre inchiderea de avans |
|
DocumentDetail |
Informatii generale |
|
PartInvoicePayment |
Extinde DocumentDetail. Contine valoare platii dupa cum urmeaza: PartPaymentValue valoarea platita in valuta facturii (notei de reglare) EquivalentCurrencyCoefValue valoarea platita in valuta platii (avansului reglat prin nota de reglare) CurrencyCoef - nu mai are semnificatie decat in cazul platilor retur unde are valoarea -1 (in rest are valoarea 1) PaymentId, PaymentSiteId referinta catre Payment din headerul avansului reglat prin nota de reglare InvoiceId, InvoiceSiteId referinta catre Invoice - factura din header |
** ** ** ** ** ** ** ** ** ** ** ** ******
Documente din categorie:
|
DocumentTypeId |
DocumentCode |
DocumentName |
FormClass |
|
EC |
Extras de cont |
TFFBankStatement |
Pe extrasul de cont se pot confirma plati prin banca si operatiuni diverse modelate prin intermediul articolelor.
Documentele se salveaza dupa cum
Header
|
Nume tabela |
Observatii |
|
Document |
Informatii generale despre document: numar, data, utilizator |
|
BankStatement |
Extinde Document. BankStatementId, SiteId - PK si FK catre document BankId banca care a emis extrasul BankAccountId contul pentru care a fost emis extrasul OpeningValue - soldul initial al extrasului ClosingValue - soldul final al extrasului Exista o procedura care corecteaza soldul extraselor in cazul operarii necronologige a acestora |
Details
|
Nume tabela |
Observatii |
|
DocumentDetail |
Informatii generale |
|
BankStatementCharge |
Extinde DocumentDetail. BankChargeId, BankStatementId impreuna cu SiteId FK catre BankStatement DebitChargeValue valoare debit CreditChargeValue valoare credit BankChargeDescription descriere detaliu extras PaymentId, PaymentSiteId FK catre plata confirmata pe extras PartnerId - partener detaliu extras: preluat din plata confirmata sau introdus manual pentru operatiunile diverse DocTypeId - tip doc detaliu extras preluat din plata confirmata sau introdus manual pentru operatiunile diverse DocDate - data detaliu extras preluat din data platii confirmate sau introdus manual pentru operatiunile diverse DocNumber - numar detaliu extras preluat din numarul plata confirmata sau introdus manual pentru operatiunile diverse ExchangeRate - cursul de schimb al detaliului preluat din plata confirmata sau introdus manual pentru operatiunile diverse VATId - TVA pentru platile diverse RemarkId - remark id pentru platile diverse |
|
DocumentDetailProperty |
Valoare proprietati plati diverse DocumentDetailId, SiteId - FK catre DocumentDetail PropertyId - FK catre proprietate PropertyValue - valoare |
|
StateTransition |
Pentru documentele confirmate pe extras |
** ** ** ** ** ** ** ** ** ** ** ** ******
Documente din categorie:
|
DocumentTypeId |
DocumentCode |
DocumentName |
FormClass |
|
DPLDV |
Dispozitie de plata diverse |
TFFItemCashPayment |
|
|
DINC |
Dispozitie de incasare diverse |
TFFItemCashPayment |
Documentele se salveaza dupa cum
Header
|
Nume tabela |
Observatii |
|
Document |
Informatii generale despre document: numar, data, utilizator |
|
Payment |
Extinde Document. Detaliile platii: partener, scadenta . dupa cum urmeaza PartnerId partenerul dispozitiei CurrencyId valuta dispozitiei PaymentType: NULL PaymentValue valoarea cu TVA PaymentDate: are aceeasi valoare cu Document.DocumentDate ExchangeRate - cursul platii, cu implicatii in calculul diferentelor de curs |
|
CashPayment |
Extinde Payment PaymentId, SiteId - PK si FK catre Payment CashLocationId - casa |
Details
|
Nume tabela |
Observatii |
|
DocumentDetail |
ItemId - Articolul Amount - Suma |
** ** ** ** ** ** ** ** ** ** ** ** ******
Documente din categorie:
|
DocumentTypeId |
DocumentCode |
DocumentName |
FormClass |
|
SS |
Stat salarii |
TFFEmployeePayment |
|
|
SSB |
Stat salarii banca |
TFFEmployeePayment |
Documentele se salveaza dupa cum
Header
|
Nume tabela |
Observatii |
|
Document |
Informatii generale despre document: numar, data, utilizator |
|
Payment |
Extinde Document. Detaliile platii: partener, scadenta . dupa cum urmeaza PartnerId partenerul platii, angajatul cu corespondent in partener CurrencyId valuta platii PaymentType: NULL PaymentValue valoarea platii PaymentDate: are aceeasi valoare cu Document.DocumentDate ExchangeRate - cursul platii, cu implicatii in calculul diferentelor de curs |
|
CashPayment |
CashLocationId - casa pentru 4009 |
|
BankPayment |
BankId, BankAccountId - banca si contul pentru 4010 |
|
EmployeePayment |
PaymentId, SiteId |
Details
|
Nume tabela |
Observatii |
** ** ** ** ** ** ** ** ** ** ** ** ******
Documente din categorie:
|
DocumentTypeId |
DocumentCode |
DocumentName |
FormClass |
|
DPLAD |
Dispozitie de plata avans spre decontare |
TFFAdvanceDiscount |
|
|
OPAVD |
Ordin de plata avans spre decontare |
TFFBankAdvanceDiscount |
Documentele se salveaza dupa cum
Header
|
Nume tabela |
Observatii |
|
Document |
Informatii generale despre document: numar, data, utilizator |
|
Payment |
Extinde Document. Detaliile platii: partener, scadenta . dupa cum urmeaza PartnerId partenerul dispozitiei CurrencyId valuta dispozitiei PaymentType: NULL PaymentValue valoarea cu TVA PaymentDate: are aceeasi valoare cu Document.DocumentDate ExchangeRate - cursul platii, cu implicatii in calculul diferentelor de curs |
|
CashPayment |
CashLocationId - casa pentru 4005 |
|
BankPayment |
BankId, BankAccountId - banca si contul pentru 4038 |
Details
|
Nume tabela |
Observatii |
** ** ** ** ** ** ** ** ** ** ** ** ******
Documente din categorie:
|
DocumentTypeId |
DocumentCode |
DocumentName |
FormClass |
|
DEC |
Decont angajati |
TFFEmployeeDiscount |
|
|
DINRA |
Dispozitie de incasare restituire rest avans |
TFFCloseEmpDiscount |
|
|
DPLDA |
Dispozitie de plata diferenta avans |
TFFCloseEmpDiscount |
Decontul are rolul de a stinge un avans spre decontare: fie el prin casa sau banca. Valoarea decontului (suma documentelor decontate) poate fie egala, mai mare sau mai mica decat valoarea avansului. Daca valoarea decontului este mai mare decat valoarea avansului, pentru a echilibra situatia se emite o Dispozitie de plata diferenta avans. Daca decontul e mai mic se face o Dispozitie de incasare restituire rest avans.
Documentele se salveaza dupa cum
Header
|
Nume tabela |
Observatii |
|
Document |
Informatii generale despre document: numar, data, utilizator |
|
Payment |
Extinde Document. Detaliile platii: partener, scadenta . dupa cum urmeaza PartnerId partenerul dispozitiei CurrencyId valuta dispozitiei PaymentType: NULL PaymentValue valoarea cu TVA PaymentDate: are aceeasi valoare cu Document.DocumentDate ExchangeRate - cursul platii, cu implicatii in calculul diferentelor de curs |
|
EmployeeDiscount |
Extinde Payment EmployeeDiscountId,
AdvanceDiscountId, AdvanceDiscountSiteId - referinta catre avans, pot fi null dar la inchidere se va genera un avans cu valoarea 0 EmployeeDiscountStateId - daca decontul e inchis sau nu |
Details
|
Nume tabela |
Observatii |
|
DocumentDetail |
Informatii generale ItemId ceea ce se deconteaza fara documente de decont Amount valoarea decontata |
|
AdvanceForDiscount |
Extinde DocumentDetail AdvanceForDiscountId,
PaymentRefId, PaymentRefSiteId - referinta catre plata de pe decont DocDate - Data articolului de diverse de pe decont DocNumber - Numarul articolului de diverse de pe decont DocTypeId -Tipul operatiunii reprezentata de articolul de diverse de pe decont ExchangeRate - Cursul de schimb al articolului de diverse de pe decont VATId - Tip TVA pentru articolul de diverese de pe decont |
Header
|
Nume tabela |
Observatii |
|
Document |
Informatii generale despre document: numar, data, utilizator |
|
Payment |
Extinde Document. Detaliile platii: partener, scadenta . dupa cum urmeaza PartnerId partenerul dispozitiei CurrencyId valuta dispozitiei PaymentType: NULL PaymentValue valoarea cu TVA PaymentDate: are aceeasi valoare cu Document.DocumentDate ExchangeRate - cursul platii, cu implicatii in calculul diferentelor de curs |
|
CashPayment |
CashLocationId - casa daca este selectata casa |
|
BankPayment |
BankId, BankAccountId - banca si contul daca este selectata banca |
Details
|
Nume tabela |
Observatii |
|
DocumentDetail |
Informatii generale ItemId ceea ce se deconteaza fara documente de decont Amount valoarea decontata |
|
CloseEmployeeDiscount |
Extinde DocumentDetail CloseEmployeeDiscountId,
EmployeeDiscountId, EmployeeDiscountSiteId - referinta catre avansul spre decontare inchis CloseValue - valoare inchidere CloseValueVat - valoare TVA CloseValueTax - valoare taxe |
** ** ** ** ** ** ** ** ** ** ** ** ******
Documente din categorie:
|
DocumentTypeId |
DocumentCode |
DocumentName |
FormClass |
|
REVPL |
Reevaluare facturi furnizori si clienti |
TFFInvoiceAdjustment |
Documentele se salveaza dupa cum
Header
|
Nume tabela |
Observatii |
|
Document |
Informatii generale despre document: numar, data, utilizator |
|
Payment |
Extinde Document. Detaliile platii: partener, scadenta . dupa cum urmeaza PartnerId partenerul CurrencyId valuta PaymentType: NULL PaymentValue valoarea cu TVA PaymentDate: are aceeasi valoare cu Document.DocumentDate ExchangeRate - cursul platii, cu implicatii in calculul diferentelor de curs |
Details
|
Nume tabela |
Observatii |
|
DocumentDetail |
Informatii generale |
|
InvoiceCurrencyAdjustment |
Extinde DocumentDetail InvoiceCurrencyAdjustmentId,
InvoiceId, InvoiceSiteId - referinta catre factura de pe nota de reglare NewCurrencyRate - noul curs de schimb copiat de pe header CurrencyDifferenceValue - diferenta de curs (curs vechi - curs nou) AdjustmentDate - data reevaluarii PaymentId - referinta catre header ValidFrom - valabilitate reevaluare: o reevaluare este valabila incapand cu data ei ValidTo - valabilitate reevaluare: o reevaluare este valabila pana la o noua reevaluare |
|
Invoice |
Ultima reevaluare |
** ** ** ** ** ** ** ** ** ** ** ** ******
Documente din categorie:
|
DocumentTypeId |
DocumentCode |
DocumentName |
FormClass |
|
REVAV |
Reevaluare avansuri furnizori si clienti |
TFFPaymentAdjustment |
Documentele se salveaza dupa cum
Header
|
Nume tabela |
Observatii |
|
Document |
Informatii generale despre document: numar, data, utilizator |
|
Payment |
Extinde Document. Detaliile platii: partener, scadenta . dupa cum urmeaza PartnerId partenerul CurrencyId valuta PaymentType: NULL PaymentValue valoarea cu TVA PaymentDate: are aceeasi valoare cu Document.DocumentDate ExchangeRate - cursul platii, cu implicatii in calculul diferentelor de curs |
Details
|
Nume tabela |
Observatii |
|
DocumentDetail |
Informatii generale |
|
PaymentCurrencyAdjustment |
Extinde DocumentDetail PaymentCurrencyAdjustmentId,
AdjustedPaymentId, AdjustedSiteId plata (in avans) reevaluata NewCurrencyRate- noul curs de schimb copiat de pe header CurrencyDifferenceValue - diferenta de curs (curs vechi - curs nou) AdjustmentDate - data reevaluarii PaymentId - referinta catre header ValidFrom - valabilitate reevaluare: o reevaluare este valabila incapand cu data ei ValidTo - valabilitate reevaluare: o reevaluare este valabila pana la o noua reevaluare |
|
Payment |
Ultima reevaluare |
** ** ** ** ** ** ** ** ** ** ** ** ******
Documente din categorie:
|
DocumentTypeId |
DocumentCode |
DocumentName |
FormClass |
|
REVLC |
Reevaluare contract leasing |
TFFContractCurrencyAdjustment |
Salvarea dcumentelor se face cu procedura Payment_ContractCurrencyAdjustmentDetail_Insert
Documentele se salveaza dupa cum
Header
|
Nume tabela |
Observatii |
|
Document |
Informatii generale despre document: numar, data, utilizator |
|
ContractCurrencyAdjustment |
Extinde Document. Detaliile platii: partener, scadenta . dupa cum urmeaza DocumentId, SiteId - PK si FK catre Document CurrencyId - Valuat CurrencyRate - Noul curs de schimb |
|
Contract |
Ultima reevaluare se salveaza pe contractul de leasing |
|
LeasingAdditionalData |
Ultima reevaluare se salveaza pe contractul de leasing |
Details
|
Nume tabela |
Observatii |
|
DocumentDetail |
Informatii generale |
|
ContractCurrencyAdjustmentDetail |
Extinde DocumentDetail DocumentDetailId,
ContractId, ContractSiteId - referinta catre contractul reevaluat RestAmount - rest de plata pe contract RestInterestAmount - rest dobanda pe contract CurrencyRate - cursul nou ValidFrom - valabilitate reevaluare: o reevaluare este valabila incapand cu data ei ValidTo - valabilitate reevaluare: o reevaluare este valabila pana la o noua reevaluare |
** ** ** ** ** ** ** ** ** ** ** ** ******
Documente din categorie:
|
DocumentTypeId |
DocumentCode |
DocumentName |
FormClass |
|
PBKBD |
Borderou de depunere la banca a CEC-urilor si BO |
TFFPaymentBankBoredereauDetail |
Documentele se salveaza dupa cum
Header
|
Nume tabela |
Observatii |
|
Document |
Informatii generale despre document: numar, data, utilizator |
|
PaymentBankBordereau |
Extinde Document. Detaliile platii: partener, scadenta . dupa cum urmeaza DocumentId, SiteId - PK si FK catre Document BankId, BankAccountId - banca si contul borderoului |
Details
|
Nume tabela |
Observatii |
|
DocumentDetail |
Informatii generale |
|
PaymentBankBordereauDetail |
Extinde DocumentDetail DocumentDetailId,
PaymentId, PaymentSiteId - referinta catre cec sau bilet la ordin confirmate |
** ** ** ** ** ** ** ** ** ** ** ** ******
Documente din categorie:
|
DocumentTypeId |
DocumentCode |
DocumentName |
FormClass |
|
PYRLC |
Realocare incasari/plati din luni inchise |
TFFPaymentReallocation |
Documentele se salveaza dupa cum
Header
|
Nume tabela |
Observatii |
|
Document |
Informatii generale despre document: numar, data, utilizator |
|
Payment |
Extinde Document. Detaliile platii: partener, scadenta . dupa cum urmeaza PartnerId partenerul CurrencyId valuta PaymentType: NULL PaymentValue valoarea cu TVA PaymentDate: are aceeasi valoare cu Document.DocumentDate ExchangeRate - cursul platii, cu implicatii in calculul diferentelor de curs |
|
PaymentReallocation |
Extinde Document DocumentId, SiteId - PK si FK catre Document SourcePaymentId, SourcePaymentSiteId - referinta catre plata realocata SourcePartnerId - Partenerul platii sursa |
Details
|
Nume tabela |
Observatii |
|
DocumentDetail |
Informatii generale |
|
PartInvoicePayment |
Extinde DocumentDetail. Aici sunt salvate facturile care se dealoca de pe plata sursa si se aloca alte plati. Toate alocarile au PaymentId, PaymentSiteId catre plata sursa, functionand ca o inchidere de avansuri. Contine valoare platii pe facturi dupa cum urmeaza: PartPaymentValue valoarea platita in valuta facturii. EquivalentCurrencyCoefValue valoarea platita in valuta platii CurrencyCoef - nu mai are semnificatie decat in cazul platilor retur unde are valoarea -1 (in rest are valoarea 1) PaymentId, PaymentSiteId referinta catre Payment (plata sursa) InvoiceId, InvoiceSiteId referinta catre Invoice - factura platita |
** ** ** ** ** ** ** ** ** ** ** ** ******
Documente din categorie:
|
DocumentTypeId |
DocumentCode |
DocumentName |
FormClass |
|
MFES |
Declaratie pentru Adm. Fondului pentru Mediu |
TFFManagementFundEnvironmentStatement |
Documentele se salveaza dupa cum
Header
|
Nume tabela |
Observatii |
|
Document |
Informatii generale despre document: numar, data, utilizator |
|
Invoice |
Extinde Document InvoiceId, PartnerId, TotalAmount, VATAmount, TotalPayment, CurrencyId, CurrencyRate, RefCurrencyId, RefCurrencyRate, ExcisesAmount, DueDate, PaymentTypeId, DelegateId, TransportType, TransportNumber, DeliveryTime, DeliveryAddressId, PaymentAddressId, SalesmanId, DiscountPercent, SerialNo, Suffix, PriceListId, ManualDiscount, ExplicitDiscount, PriceListSiteId, StockAdministrationId, PaymentBankAccountId, GrossWeight, GrossMUId, NetWeight, NetMUId, PackageWeight, PackageMUId, LastAdjustmentId, LastAdjustmentSiteId DelegateName, DelegatePIN, DelegateIdentityCard, DelegateIssuedBy, Prefix, InstallmentBankId, DestinationAddressId, DeliveryDate |
|
ManagementFundEnvironmentStatement |
Extensi Invoice ManagementFundEnvironmentStatementId, SiteId - PK si FK catre Invoice OfficialPersonId IssuedTypeId StatementTypeId IssuedById StatementDate TotalPayedValue SumTotalAmount SumTotalPayedValue IssuedBy |
Details
|
Nume tabela |
Observatii |
|
DocumentDetail |
Informatii generale |
|
InvoiceDetail |
Extinde DocumentDetail InvoiceDetailId, SiteId UnitPrice, Amount, VATId, VATPercent, VAT, DiscountPercent, InstantItemPrice, CurrencyPrice, DiscountAppliedToPrice, AlternateItemName, CurrencyRate, PriceCurrencyId, Price, PriceCurrencyRate, ManualDiscount, LotNumber, BBD, SerialNo, ExcisesAmount, AlternativePrice, AlternativeMUId, AlternativeConvRate, RefCurrencyValue, MarkupPercent, MarkupValue, PriceListId, PriceListSiteId, DiscPercent, DeductionTypeId, DeliveryDate, PriceDiscountValue, DiscountValue, StornoReasonId, ListPriceWithVAT, ListPriceVATId, UnitPriceWithVAT, AlternativePriceCurrencyId, AlternativePriceCurrencyRate, PackageQtty, PackingUnitId |
|
ManagementFundEnvironment StatementDetail |
Extinde InvoiceDetail. ManagementFundEnvironmentStatementDetailId,
PayedValue - valoare platita |
|
DocumentDetail |
Informatii generale |
|
PartInvoicePayment |
Extinde DocumentDetail. Contine valoare platii dupa cum urmeaza: PartPaymentValue valoarea platita in valuta facturii (notei de reglare) EquivalentCurrencyCoefValue valoarea platita in valuta platii (avansului reglat prin nota de reglare) CurrencyCoef - nu mai are semnificatie decat in cazul platilor retur unde are valoarea -1 (in rest are valoarea 1) PaymentId, PaymentSiteId referinta catre plata facturii din header-ul documentului InvoiceId, InvoiceSiteId referinta catre Invoice - factura din header |
|
PaymentSchedule |
De sine statatoare |
** ** ** ** ** ** ** ** ** ** ** ** ******
Documente din categorie:
|
DocumentTypeId |
DocumentCode |
DocumentName |
FormClass |
|
BCC |
Borderou incasare carti de credit |
TFFCreditCardsCashBordereau |
Documentele se salveaza dupa cum
Header
|
Nume tabela |
Observatii |
|
Document |
Informatii generale despre document: numar, data, utilizator |
|
CreditCardsCashBordereau |
Extinde Document BordereauId, SiteId - PK si FK catre Document BordereauType - tip borderou - centralizator sau nu PartnerId - partener BankId, BankAccountId - banca si contul cartii de credit CurrencyId - valuta ExchangeRate - cursul Commission - comision |
Details
|
Nume tabela |
Observatii |
|
DocumentDetail |
Informatii generale |
|
CreditCardsCashBordereauDetail |
Extinde DocumentDetail DocumentDetailId, SiteId - PK si FK catre DocumentDetail ReceiptNo -
numar CreditCardNo - numar carte de credit CashTypeId - nett sau brut GrossROLValue - valoare bruta ROL GrossForeignValue - valoare bruta valuta BankStatementId - extras de cont ExchangeRate - curs de schimb Variance - variatie NetROLValue - valoare neta ROL CreditCardROLComm - comision ROL NetForeignValue - valoare neta in valuta CreditCardForeignComm- comision in valuta |
** ** ** ** ** ** ** ** ** ** ** ** ******
Documente din categorie:
|
DocumentTypeId |
DocumentCode |
DocumentName |
FormClass |
|
OD |
Ordin de deplasare |
TFFBusinessTripOrder |
Documentele se salveaza dupa cum
Header
|
Nume tabela |
Observatii |
|
Document |
Informatii generale despre document: numar, data, utilizator |
|
BusinessTripOrder |
Extinde Document. DocumentId, SiteId - PK si FK catre Document EmployeeId - angajat StartDate - data plecarii EndDate - data sosirii ClosingDate - data decontului TotalPayment - valoarea decontata CurrencyId - valuta CurrencyRate - cursul AnalysisCenterId, AnalysisCenterSiteId - referinta catre centrul de cost PaymentPerDay - diurna pe zi PenalizationPercent - procent penalizare PenalizationValue - valoare penalizare RestPayment - rest de decontat |
Details
|
Nume tabela |
Observatii |
** ** ** ** ** ** ** ** ** ** ** ** ******
Documente din categorie:
|
DocumentTypeId |
DocumentCode |
DocumentName |
FormClass |
|
CND |
Chitanta furnizor decont |
TFFSupplierPayment |
Documentele se salveaza dupa cum
Header
|
Nume tabela |
Observatii |
|
Document |
Informatii generale despre document: numar, data, utilizator |
|
Payment |
Extinde Document. Detaliile platii: partener, scadenta . dupa cum urmeaza PartnerId partenerul platii CurrencyId valuta platii PaymentType: NULL PaymentValue valoarea platii PaymentDate: are aceeasi valoare cu Document.DocumentDate ExchangeRate - cursul platii, cu implicatii in calculul diferentelor de curs |
Details
|
Nume tabela |
Observatii |
|
DocumentDetail |
Informatii generale |
|
PartInvoicePayment |
Extinde DocumentDetail. Contine valoare platii dupa cum urmeaza: PartPaymentValue valoarea platita in valuta facturii EquivalentCurrencyCoefValue valoarea platita in valuta platii; intotdeauna pozitiv - se aplica daca e nevoie formula in configurarea tranzactiilor CurrencyCoef - nu mai are semnificatie decat in cazul platilor retur unde are valoarea -1 (in rest are valoarea 1) PaymentId, PaymentSiteId referinta catre Payment din header (atentie la aceste campuri in cazul documentelor de inchidere de avans (4018, 4019)) InvoiceId, InvoiceSiteId referinta catre Invoice - factura platita |
** ** ** ** ** ** ** ** ** ** ** ** ******
Documente din categorie:
|
DocumentTypeId |
DocumentCode |
DocumentName |
FormClass |
|
ICHS |
Chitanta simpla incasari |
TFFSimpleSalesCashPayment |
Documentele se salveaza dupa cum
Header
|
Nume tabela |
Observatii |
|
Document |
Informatii generale despre document: numar, data, utilizator |
|
Payment |
Extinde Document. Detaliile platii: partener, scadenta . dupa cum urmeaza PartnerId partenerul platii CurrencyId valuta platii PaymentType: NULL PaymentValue valoarea platii PaymentDate: are aceeasi valoare cu Document.DocumentDate ExchangeRate - cursul platii, cu implicatii in calculul diferentelor de curs |
|
CashPayment |
Extinde Payment PaymentId, SiteId - PK si FK catre Payment CashLocationId - casa |
Details
|
Nume tabela |
Observatii |
|
DocumentDetail |
Informatii generale Articol ValoarePlatita |
** ** ** ** ** ** ** ** ** ** ** ** ******
Documente din categorie:
|
DocumentTypeId |
DocumentCode |
DocumentName |
FormClass |
|
BONF |
Bon fiscal benzina |
TFFGeneralPayment |
|
|
BONFD |
Bon fiscal diverse |
TFFGeneralPayment |
Documentele se salveaza dupa cum
Header
|
Nume tabela |
Observatii |
|
Document |
Informatii generale despre document: numar, data, utilizator |
|
Payment |
Extinde Document. Detaliile platii: partener, scadenta . dupa cum urmeaza PartnerId partenerul platii CurrencyId valuta platii PaymentType: NULL PaymentValue valoarea platii PaymentDate: are aceeasi valoare cu Document.DocumentDate ExchangeRate - cursul platii, cu implicatii in calculul diferentelor de curs |
|
GeneralPayment |
Extinde Payment. PaymentId, SiteId - PK si FK catre Payment VATValue valoare TVA TaxValue valoare taxe |
Details
|
Nume tabela |
Observatii |
|
DocumentDetail |
Informatii generale Articol ValoarePlatita |
|
GeneralPaymentDetail |
Extinde DocumentDetail DocumentDetailId,
VATValue - valoare TVA TaxValue - valoare taxe VATId - tip TVA |
** ** ** ** ** ** ** ** ** ** ** ** ******
Documente din categorie:
|
DocumentTypeId |
DocumentCode |
DocumentName |
FormClass |
|
FV |
Foaie de varsamant |
TFFCashInPayment |
Documentele se salveaza dupa cum
Header
|
Nume tabela |
Observatii |
|
Document |
Informatii generale despre document: numar, data, utilizator |
|
Payment |
Extinde Document. Detaliile platii: partener, scadenta . dupa cum urmeaza PartnerId partenerul platii CurrencyId valuta platii PaymentType: NULL PaymentValue valoarea platii PaymentDate: are aceeasi valoare cu Document.DocumentDate ExchangeRate - cursul platii, cu implicatii in calculul diferentelor de curs |
|
CashPayment |
CashLocationId |
|
BankPayment |
BankId, BankAccountId - banca si contul |
Details
|
Nume tabela |
Observatii |
** ** ** ** ** ** ** ** ** ** ** ** ******
Documente din categorie:
|
DocumentTypeId |
DocumentCode |
DocumentName |
FormClass |
|
OSV |
Ordin schimb valutar |
TFFForeignExchange |
|
|
|
NTRB |
Nota de transfer bancar |
TFFForeignExchange |
Documentele se salveaza dupa cum
Header
|
Nume tabela |
Observatii |
|
Document |
Informatii generale despre document: numar, data, utilizator |
|
ForeignExchange |
Extinde Document. Detaliile platii: partener, scadenta . dupa cum urmeaza ForeignExchangeId, SiteId - PK si FK catre Document FromBankId, FromBankAccountId - banca si contul sursa FromValue - valoarea FromBaseExchangeRate - cursul catre valuta de baza FromExchangeRate - cursul catre valuta destinatie ToBankId, ToBankAccountId - banca si contul destinatie ToValue - valoarea ToBaseExchangeRate - cursul catre valuta de baza ToExchangeRate - cursul catre valuta sursa ChargeValue - taxe ChargeExchangeValue - taxe de schimb ChargePosition - debit sau credit |
Details
|
Nume tabela |
Observatii |
** ** ** ** ** ** ** ** ** ** ** ** ******
Documente din categorie:
|
DocumentTypeId |
DocumentCode |
DocumentName |
FormClass |
|
CNUM |
Cec numerar |
TFFCashInPayment |
Documentele se salveaza dupa cum
Header
|
Nume tabela |
Observatii |
|
Document |
Informatii generale despre document: numar, data, utilizator |
|
Payment |
Extinde Document. Detaliile platii: partener, scadenta . dupa cum urmeaza PartnerId partenerul platii CurrencyId valuta platii PaymentType: NULL PaymentValue valoarea platii PaymentDate: are aceeasi valoare cu Document.DocumentDate ExchangeRate - cursul platii, cu implicatii in calculul diferentelor de curs |
|
CashPayment |
CashLocationId |
|
BankPayment |
BankId, BankAccountId - banca si contul |
Details
|
Nume tabela |
Observatii |
** ** ** ** ** ** ** ** ** ** ** ** ******
Documente din categorie:
|
DocumentTypeId |
DocumentCode |
DocumentName |
FormClass |
|
CHITS |
Chitanta simpla |
TFFItemCashPayment |
Documentele se salveaza dupa cum
Header
|
Nume tabela |
Observatii |
|
Document |
Informatii generale despre document: numar, data, utilizator |
|
Payment |
Extinde Document. Detaliile platii: partener, scadenta . dupa cum urmeaza PartnerId partenerul platii CurrencyId valuta platii PaymentType: NULL PaymentValue valoarea platii PaymentDate: are aceeasi valoare cu Document.DocumentDate ExchangeRate - cursul platii, cu implicatii in calculul diferentelor de curs |
|
CashPayment |
Extinde Payment PaymentId, SiteId - PK si FK catre Payment CashLocationId - casa |
Details
|
Nume tabela |
Observatii |
|
DocumentDetail |
ItemId - Articolul Amount - Suma |
** ** ** ** ** ** ** ** ** ** ** ** ******
Documente din categorie:
|
DocumentTypeId |
DocumentCode |
DocumentName |
FormClass |
|
BVZ |
Borderou de vanzare |
TFFSalesPaymentList |
Documentele se salveaza dupa cum
Header
|
Nume tabela |
Observatii |
|
Document |
Informatii generale despre document: numar, data, utilizator |
|
SalesPaymentList |
Extinde Document. SalesPaymentListId,
CurrencyId - moneda BankId, BankAccountId - banca si contul |
Details
|
Nume tabela |
Observatii |
|
DocumentDetail |
Informatii generale |
|
SalesPaymentListDetail |
Extinde DocumentDetail ListDetailId, LineDate - data LineNumber - numar LineFreeTxt - comentariu ExchangeRate - curs BankAccountId - cont bancar LineTypeId - tip linie |
|
SalesPaymentListDetailXVATQuota |
Detaliu lista de vanzari pe cote TVA ListDetailId, SiteId,
BaseValue valoare de baza VATValue TVA |
** ** ** ** ** ** ** ** ** ** ** ** ******
Documente din categorie:
|
DocumentTypeId |
DocumentCode |
DocumentName |
FormClass |
|
RCC |
Credit |
TFFCreditContract |
Documentele se salveaza dupa cum
Header
|
Nume tabela |
Observatii |
|
Document |
Informatii generale despre document: numar, data, utilizator |
|
RevolvingCreditContract |
Extinde Document. Detaliile platii: partener, scadenta . dupa cum urmeaza RevolvingCreditContractId, RevolvingCreditContractSiteId - PK si FK catre document BankId, BankAccountId - banca si contul de pe extrasul carora se preiau tragerile MaxAmount - credit maxim CurrencyId - valuta |
Details
|
Nume tabela |
Observatii |
|
DocumentDetail |
Informatii generale |
|
RevolvingCreditContractDetail |
Extinde DocumentDetail. Contine valoare platii dupa cum urmeaza: DocumentDetailId, SiteId - PK si FK catre DocumentDetail Amount - valoarea PaymentDate - data platii BankStatementDetailId, BankStatementDetailSiteId - detaliul de extras de unde provin OperationCode - cod operatie OperationType - tip operatie |
|
CloseRevolvingCreditContract |
Fara legatura cu DocumentDetail RevCreditContractsIn, RevCreditContractsInSiteId - referintacatre RevolvingCreditcontractDetail - depuneri RevCreditContractsOut, RevCreditContractsOutSiteId - referintacatre RevolvingCreditcontractDetail - trageri Amount - valoare ExchangeDiff - diferenta de curs DocumentId, SiteId - referinta catre header |
** ** ** ** ** ** ** ** ** ** ** ** ******
Documente din categorie:
|
DocumentTypeId |
DocumentCode |
DocumentName |
FormClass |
|
4652 |
BSE |
Interfata modificare stare CEC si BO |
TFFBankStateExchanger |
Documentele se salveaza dupa cum
Header
|
Nume tabela |
Observatii |
|
Document |
Informatii generale despre document: numar, data, utilizator |
|
Payment |
Extinde Document. Detaliile platii: partener, scadenta . dupa cum urmeaza PartnerId partenerul platii CurrencyId valuta platii PaymentType: 1-normal PaymentValue valoarea platii PaymentDate: pentru toate documentele enumerate cu exceptia 4003, 4008, 4012, 4013 are aceeasi valoare cu Document.DocumentDate; pentru exceptii valoarea este data scadenta a cec-ului sau a biletului la ordin ExchangeRate - cursul platii, cu implicatii in calculul diferentelor de curs |
|
PaymentUnderwrite |
DocumentId, SiteId - FK catre document PaymentId, PaymentSiteId - ref catre CEC/BO sursa PrevBankStateId - State anterior al CEC/BO |
Details
|
Nume tabela |
Observatii |
|
DocumentDetail |
Informatii generale |
|
PartInvoicePayment |
Extinde DocumentDetail. Contine valoare platii dupa cum urmeaza: PartPaymentValue valoarea platita in valuta facturii EquivalentCurrencyCoefValue valoarea platita in valuta platii; intotdeauna pozitiv - se aplica daca e nevoie formula in configurarea tranzactiilor CurrencyCoef - nu mai are semnificatie decat in cazul platilor retur unde are valoarea -1 (in rest are valoarea 1) PaymentId, PaymentSiteId referinta catre Payment din header InvoiceId, InvoiceSiteId referinta catre Invoice - factura platita BankStatementDate - data confirmarii platii pe extras pentru documentele care se confirma pe extras si data platii pentru restul tipurilor de documente. |
** ** ** ** ** ** ** ** ** ** ** ** ******
Documente din categorie:
|
DocumentTypeId |
DocumentCode |
DocumentName |
FormClass |
|
4652 |
BSE |
Interfata modificare stare CEC si BO |
TFFBankStateExchanger |
Documentele se salveaza dupa cum
Header
|
Nume tabela |
Observatii |
|
Document |
Informatii generale despre document: numar, data, utilizator |
|
BankStateExchanger |
Extinde Document. InitialStateId - stare initiala FinalStateId - stare finala CurrencyId - valuta |
Details
|
Nume tabela |
Observatii |
|
DocumentDetail |
Informatii generale |
|
BankStateExchangerDetail |
Extinde DocumentDetail. Contine valoare platii dupa cum urmeaza: DocumentDetailId, SiteId - FK catre DocumentDetail DocumentId - FK catre Document PaymentId, PaymentSiteId - FK catre plata sursa |
** ** ** ** ** ** ** ** ** ** ** ** ******
|
Rapoarte fara ierarhii |
||
|
Avansuri spre decontare neinchise |
TFFRepAdvanceEmployeeDiscount |
vwAdvanceDiscountList |
|
Avansuri clienti neinchise |
TFFRepNonClosedSalesAdvance |
Payment_NonCloseAdvancePayment :SiteId, :PartnerId, :CurrencyId, :StartDate, :EndDate, :CloseAdvanceType, :Options, :PaymentType, :IncludeChildSites |
|
Avansuri furnizori neinchise |
TFFRepNonClosedSupplierAdvance |
Payment_NonCloseAdvancePayment :SiteId, :PartnerId, :CurrencyId, :StartDate, :EndDate, :CloseAdvanceType, :Options, :PaymentType, :IncludeChildSites |
|
Avansuri si facturi clienti |
TFFFinRepAdvanceInvoice |
Payment_CloseAdvanceDocuments :SiteId, :PartnerId, :CurrencyId, :StartDate, :EndDate, :CloseAdvanceType, :IncludeChildSites |
|
Avansuri si facturi furnizori |
TFFFinRepAdvanceInvoice |
Payment_CloseAdvanceDocuments :SiteId, :PartnerId, :CurrencyId, :StartDate, :EndDate, :CloseAdvanceType, :IncludeChildSites |
|
Avansuri si proforme |
TFFFinRepAdvanceProforma |
vwPayment_AdvanceProforma |
|
Balanta clienti pe vechime |
TFFFinRepSalesDueDate |
Payment_InvoiceDueDate :SiteId, :StartDate, :DueDate, :PartnerId, :CurrencyId, :RestPayment, :DueDateStr, :InvoiceType, :ProformInvoice, :IncludeChildSites |
|
Balanta clienti pe vechime dupa agent de vanzare |
TFFFinRepSalesDueDateSalesman |
Payment_InvoiceDueDate :SiteId, :StartDate, :DueDate, :PartnerId, :SalesmanId, :CurrencyId, :RestPayment, :DueDateStr, :InvoiceType, :ProformInvoice, :IncludeChildSites |
|
Balanta furnizori pe vechime |
TFFFinRepSupplierDueDate |
Payment_InvoiceDueDate :SiteId, :StartDate, :DueDate, :PartnerId, :CurrencyId, :RestPayment, :DueDateStr, :InvoiceType, :ProformInvoice, :IncludeChildSites |
|
Borderou de vinzari |
TFFRepSalesPaymentList |
Payment_SalesPaymentList :StartDate, :EndDate, :SiteId, :CurrencyId, :ShowDetail, :IncludeChildSites |
|
Diferente de curs valutar |
TFFRepCurrencyDifferenceDocuments |
Payment_CurrencyDifferenceDocuments :SiteId, :CurrencyId, :StartDate, :EndDate, :PartnerId, :TypeId, :IncludeChildSites |
|
Documente de banca neconfirmate |
TFFRepAvailableBankDocument |
Query in aplicatie + vwAvailableBankDocuments |
|
Documente scadente |
TFFRepPaymentDueDateDocuments |
Payment_PaymentDocumentDueDate :SiteId, :PartnerId, :StartDate, :EndDate, :StartDueDate, :EndDueDate, :StateDate, :CurrencyId, :DocumentTypeId, :BankId, :BankAccountId, :State, :TransactionTypeId, :IncludeChildSites |
|
Facturi de cumparare expirate |
TFFFinRepExpiredSupplierInvoice |
Query in aplicatie |
|
Facturi de vanzare expirate |
TFFFinRepExpiredSalesInvoice |
Query in aplicatie |
|
Facturi neincasate |
TFFClientAvailablePaymentInvoice |
Payment_AvailableClientInvoices :SiteId, :DateFilter, :DueDateFilter, :PaymentDate, :PartnerId, :CurrencyId, :Options, :LocationId, :GroupByDueDate, :IncludeChildSites |
|
Facturi neplatite |
TFFSupplierAvailablePaymentInvoice |
Payment_AvailableSupplierInvoices :SiteId, :DateFilter, :DueDateFilter, :PaymentDate, :PartnerId, :CurrencyId, :Options , :LocationId, :GroupByDueDate, :IncludeChildSites |
|
Fisa documente financiare partener |
TFFRepPartnerFinancialDocuments |
Payment_PartnerFinancialDocuments :SiteId, :CurrencyId, :PartnerId, :StartDate, :EndDate, :PartnerType, :BankStatementConfirmed, :ProformInvoice, :IncludeChildSites |
|
Jurnal de banca |
TFFFinRepBank |
Payment_RptRefBanca |
|
Jurnal de casa |
TFFFinRepCash |
vwPayment_RefCasa + Query in aplicatie |
|
Lista avansuri si deconturi |
TFFRepAdvanceDiscount |
Payment_AdvanceEmployeeDiscountDetailList :SiteId, :CurrencyId, :PartnerId, :StartDate, :EndDate, :DiscountDate, :IncludeChildSites |
|
Lista documente de incasare |
TFFFinSalesDocList |
Query in aplicatie |
|
Lista documente de plata |
TFFFinSupplierDocList |
Query in aplicatie |
|
Lista facturi de achizitie si alte documente cu TVA |
TFFRepJurnalFacturiAchizitie |
Payment_JurnalCumparari :SiteId, :StartDate, :EndDate, :PartnerId, :CurrencyId, :Conditions, :SalesmanId, :IncludeChildSites |
|
Lista facturi de vinzare si alte documente cu TVA |
TFFRepJurnalFacturiVinzare |
Payment_JurnalVinzari :SiteId, :StartDate, :EndDate, :PartnerId, :CurrencyId, :Conditions, :SalesmanId, :IncludeChildSites |
|
Lista facturi si plati asociate |
TFFRepInvoicePaymentDetail |
Payment_InvoicePaymentDetail_Report :SiteId, :InvoiceTypeId, :StartDocumentDate, :EndDocumentDate, :PaymentDate, :PartnerId, :CurrencyId, :TransactionTypeId, :IncludeChildSites |
|
Solduri conturi bancare |
TFFRepBankStatementBalance |
Payment_BankStatementBalance :AccPeriodId, :SiteId, :BankId, :CurrencyId, :StartDate, :WithAccounts, :IncludeChildSites |
|
RAPOARTE PE IERARHII |
||
|
Avansuri clienti neinchise ierarhii |
TFFRepNonClosedSalesAdvanceH |
Payment_NonCloseAdvancePayment :SiteId, :PartnerId, :KeyNodeId, :CurrencyId, :StartDate, :EndDate, :CloseAdvanceType, :Options, :PaymentType, :IncludeChildSites |
|
Avansuri furnizori neinchise ierarhii |
TFFRepNonClosedSupplierAdvanceH |
Payment_NonCloseAdvancePayment :SiteId, :PartnerId, :KeyNodeId, :CurrencyId, :StartDate, :EndDate, :CloseAdvanceType, :Options, :PaymentType, :IncludeChildSites |
|
Balanta clienti pe vechime ierarhii |
TFFFinRepSalesDueDate |
Payment_InvoiceDueDate :SiteId, :StartDate, :DueDate, :PartnerId, :CurrencyId, :RestPayment, :DueDateStr, :InvoiceType, :ProformInvoice, :IncludeChildSites |
|
Balanta clienti pe vechime dupa agent de vanzare ierarhii |
TFFFinRepSalesDueDateSalesman |
Payment_InvoiceDueDate :SiteId, :StartDate, :DueDate, :PartnerId, :SalesmanId, :CurrencyId, :RestPayment, :DueDateStr, :InvoiceType, :ProformInvoice, :IncludeChildSites |
|
Balanta furnizori pe vechime ierarhii |
TFFFinRepSupplierDueDate |
Payment_InvoiceDueDate :SiteId, :StartDate, :DueDate, :PartnerId, :CurrencyId, :RestPayment, :DueDateStr, :InvoiceType, :ProformInvoice, :IncludeChildSites |
|
Facturi neincasate ierarhii |
TFFClientAvailablePaymentInvoiceH |
Payment_AvailableClientInvoices :SiteId, :DateFilter, :DueDateFilter, :PaymentDate, :PartnerId, :KeyNodeId, :CurrencyId, :Options, :LocationId, :GroupByDueDate, :IncludeChildSites |
|
Facturi neplatite ierarhii |
TFFSupplierAvailablePaymentInvoiceH |
Payment_AvailableSupplierInvoices :SiteId, :DateFilter, :DueDateFilter, :PaymentDate, :PartnerId, :KeyNodeId, :CurrencyId, :Options , :LocationId, :GroupByDueDate, :IncludeChildSites |
|
Lista facturi si plati asociate ierarhii |
TFFRepInvoicePaymentDetailH |
Payment_InvoicePaymentDetail_Report :SiteId, :InvoiceTypeId, :StartDocumentDate, :EndDocumentDate, :PaymentDate, :PartnerId, :KeyNodeId, :CurrencyId, :TransactionTypeId, :IncludeChildSites |
** ** ** ** ** ** ** ** ** ** ** ** ******
Deocamdata nu exista unset de functii de available standard.
** ** ** ** ** ** ** ** ** ** ** ** ******
|
Politica de confidentialitate | Termeni si conditii de utilizare |
Vizualizari: 3049
Importanta: ![]()
Termeni si conditii de utilizare | Contact
© SCRIGROUP 2025 . All rights reserved